- 全部
- 热门
- 最新评论
- 最新发帖
- 全部
- 个人号
- 机构号
-
第聂伯河
更新于 04-12 21:31 1113次浏览
解读《关于产业链供应链安全的规定》
《国务院关于产业链供应链安全的规定》(国令第834号)今天起施行。硫产业链作为粮食安全、能源化工与新能源产业的关键基础链,其安全保障深度嵌入《规定》的制度框架与关键领域实施细则中。
硫产业链的定位与核心风险
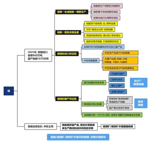
作为“工业的隐形芯片”,超过90%的硫,用于生产硫酸,是磷肥、磷酸铁锂(储能)、硫化锂(固态电池)、镍湿法冶炼(MHP)等领域的必需原料,直接关联粮食安全、新能源与高端制造。但面临以下...29 -
股友690h1v9086
发表于 04-07 13:44 17次浏览
散户进去,刚好主力出来了
评论1 -
股友690h1v9086
发表于 04-07 13:43 16次浏览
新闻一吹,散户就成接盘侠了
评论1 -
乱花渐欲1988
发表于 04-03 15:04 30次浏览
$磷化工(BK1010)$天天自媒体城化工就是去年的有色,慢牛就是这个换那个票,这是慢牛?
评论赞 -
回本就卖哇
发表于 04-03 13:12 17次浏览
$磷化工(BK1010)$你反弹一下吧
评论赞 -
股市看空的人
发表于 04-03 11:11 22次浏览
舒服!
跌的真舒服!
评论赞 -
股市看空的人
更新于 04-03 09:34 29次浏览
磷化工跌美跌透!
1赞 -
气宇轩昂的贺苑鸣
发表于 04-02 02:47 407次浏览
$磷化工(BK1010)$ 磷化工正从传统周期化肥行业,转向战略资源+新能源成长+农化刚需的三重属性赛道,未来3–5年景气度持续,核心看供给刚性、需求双轮、一体化升级、绿色化、集中度提升五大主线。 一、供给端:刚性收紧,资源稀缺化 -磷矿成战略资源:国内严控新增采矿权、“三磷整治”常态化,中小矿出清;高品位矿(P₂O₅≥30%)仅占10%–12%,全球70%储量在摩洛哥,中国储量仅5%、产量占45...
评论赞 -
气宇轩昂的贺苑鸣
发表于 04-01 22:18 424次浏览
$磷化工(BK1010)$ 磷矿整体总量紧平衡、结构性紧缺,且紧张趋势在加剧。 一、全球现状(2026年) -总量不缺、分布极不均:全球储量约740亿吨,摩洛哥+西撒哈拉占70%;中国仅约37亿吨(占5%),却贡献全球近45%产量。 -高品位矿严重紧缺:全球平均品位下滑,P₂O₅≥30%富矿快速枯竭;中国平均品位仅17%,富矿占比不足10%。 -供需缺口扩大:2026年缺口约1200万吨,2030...
评论赞 -
年年利市de虞姬
发表于 03-31 16:59 29次浏览
$磷化工(BK1010)$
评论赞 -
年年利市de虞姬
发表于 03-31 16:59 24次浏览
$磷化工(BK1010)$好不了三天又一
评论赞 -
回本就卖哇
发表于 03-31 10:46 25次浏览
$磷化工(BK1010)$磷化工是真的惨啊
评论赞 -
股市看空的人
发表于 03-31 10:39 20次浏览
磷化工这下了跌透啦
评论赞 -
股市叫化子
发表于 03-27 20:23 42次浏览
主力套路:用行业小票做龙头股,吸引散户追逐所谓的“价值投资”如宜化、金川诺、兴发等好股,进去就套、就被埋了!他们是系统布局,请君入瓮!
评论1 -
股友yHWHCZ
发表于 03-27 13:10 25次浏览
量化交易在作怪。
评论赞 -
股友28Y677I251
发表于 03-27 11:45 27次浏览
量化污水,退市算了
评论赞 -
峰清y
发表于 03-27 09:57 30次浏览
两个涨停不够啊
评论赞 -
回本就卖哇
发表于 03-27 09:48 24次浏览
$磷化工(BK1010)$这板块就是有毒,天天跳水套人,无语
评论赞 -
短暂的叶元旋2
更新于 03-26 09:54 43次浏览
磷化工是被人抛弃了呗,从高点板块跌了20
1赞 -
股友663583X9D8
发表于 03-24 19:23 30次浏览
清水冲到天上去
评论赞
硫产业链的定位与核心风险
作为“工业的隐形芯片”,超过90%的硫,用于生产硫酸,是磷肥、磷酸铁锂(储能)、硫化锂(固态电池)、镍湿法冶炼(MHP)等领域的必需原料,直接关联粮食安全、新能源与高端制造。但面临以下...


跌的真舒服!![捂脸 [捂脸]](http://gbfek.dfcfw.com/face/emot_default/emot42.png)