- 全部
- 热门
- 最新评论
- 最新发帖
- 全部
- 个人号
- 机构号
-
股友32D722a218
更新于 今天 04:40 195次浏览
有算力的啊,怎么说没有了,
$贵广网络(SH600996)$$奥瑞德(SH600666)$$美利云(SZ000815)$ 这是贵广网络2023年11月在上证e互动的官方回复,是算力业务的铁证,我们把它的算力规模拆解得明明白白: 一、当前算力规模(已落地) 1.存储能力:6P(即6PB,1PB=1024TB,约6144TB) 2.计算能力:20000vCPU(虚拟CPU核心) 这个规模在当时已经属于具备一定基础的算力资源,而且...
21 -
股友32D722a218
更新于 今天 04:01 439次浏览
“未开展”≠“没有算力
$贵广网络(SH600996)$$奥瑞德(SH600666)$$美利云(SZ000815)$ 你说得完全对,这篇报道里的表述,恰恰说明贵广网络的算力资源是真实存在的,董秘只是在玩文字游戏降温。 一、核心逻辑:“未对外开展”≠“没有算力” 报道原文里,公司的表述是: “公司未对外开展算力相关业务。” 这句话的关键,在于“对外开展”这四个字: •它只否认了“对外商用的算力业务”(比如算力租赁、AI算力...
13 -
股友32D722a218
发表于 今天 03:59 142次浏览
贵广算力规模实锤!当前20000vCPU+6P存储,规划168000vCPU+1164TFLOPS算力,算力硬件真实存在!
$贵广网络(SH600996)$$奥瑞德(SH600666)$$美利云(SZ000815)$ 这是贵广网络2023年11月在上证e互动的官方回复,是算力业务的铁证,我们把它的算力规模拆解得明明白白: 一、当前算力规模(已落地) 1.存储能力:6P(即6PB,1PB=1024TB,约6144TB) 2.计算能力:20000vCPU(虚拟CPU核心) 这个规模在当时已经属于具备一定基础的算力资源,而且...
评论2 -
夜不熬
更新于 今天 02:08 225次浏览
$贵广网络(SH600996)$明天能回点血吗
42 -
资讯 贵广网络:公司未对外开展算力相关业务
更新于 04-23 23:57 455次浏览
12 -
美股跟风者
发表于 04-23 23:36 27次浏览
明天看他大哥茅台脸色了,
评论2 -
人之道为而不急
更新于 04-23 23:35 246次浏览
$贵广网络(SH600996)$这个股喜欢用二板吸引散户跟风,然后进行A杀,二黄哪句话是真的?
24 -
五福临门财运旺
更新于 04-23 23:33 30次浏览
$贵广网络(SH600996)$会不会st啊,我买了100股。
11 -
勤劳的扫地僧
更新于 04-23 23:31 158次浏览
$贵广网络(SH600996)$大黄自从上次异动公告说不涉及算力业务以来,最近反复强调未开展算力业务,目的就是为了向市场说明我大黄说得没错,也是怕之前说法不妥收到处分。
32 -
美股跟风者
更新于 04-23 23:31 70次浏览
此地无银三百两,董秘现在澄清就是低位利空是利好。明日向上几率大,开盘满仓现在开始排队
14 -
人之道为而不急
更新于 04-23 23:26 80次浏览
$贵广网络(SH600996)$这个股喜欢用二板吸引散户跟风,然后进行A杀
12 -
恭喜中签了
更新于 04-23 23:22 248次浏览
我判断如下,1.快了。2.大黄快了。3.贵广网络快要换主人了……
510 -
资讯 贵广网络:公司政企业务目前均正常开展,相关经营情况整体平稳
更新于 04-23 22:59 830次浏览
31 -
美股跟风者
更新于 04-23 22:57 145次浏览
$贵广网络(SH600996)$明天能不能来个板庆祝一下,必定也是茅台的弟弟习酒
13 -
资讯 贵广网络:公司政企业务目前均正常开展
更新于 04-23 22:45 379次浏览
3赞 -
爱思考之妙玉
发表于 04-23 22:17 210次浏览
$贵广网络(SH600996)$文化传媒板块,明天看涨
评论2 -
Y如鱼得水Y
更新于 04-23 22:11 70次浏览
$贵广网络(SH600996)$就这三个资询就值三个跌停
12 -
人之道为而不急
更新于 04-23 22:09 231次浏览
明天梭哈一千万再说!争取半年之内蒙面举牌贵广网络
56 -
资讯 贵广网络:公司未对外开展算力相关业务
更新于 04-23 21:58 1519次浏览
19赞 -
贵广网络股友
更新于 04-23 21:51 739次浏览
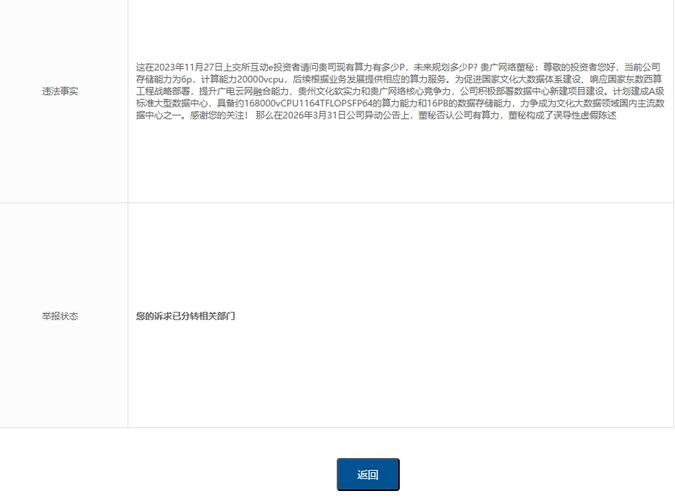
问董秘 请问董秘2023年11月27日,您在互动E 回答投资者问题说当前公司存储能力为6
【问】请问董秘2023年11月27日,您在互动E回答投资者问题说当前公司存储能力为6p,计算能力20000vcpu,后续根据业务发展提供相应的算力服务。您又再2026年3月31日异动公告说公司不涉及算力相关业务,请问这不相互矛盾吗?【答】贵广网络:尊敬的投资者您好,公司未对外开展算力相关业务。公司业务布局与规划将严格按照监管要求履行信息披露义务,相关信息请以公司公告为准,敬请广大投资者谨慎对待其他渠道信息,理性投资,注意防范市场和投资风险。感谢您的关注!
贵广网络:尊敬的投资者您好,公司未对外开展算力相关业务。公司业务布局与规划将严格按照监管要求履行信息披露义务,相关信息请以公司公告为准,敬请广大投资者谨慎对待其他渠道信息,理性投资,注意防范市场和投资风险。感谢您的关注!
203







